"我的 VLAN 怎麼自己不見了? "VTP Chaos" PT 檔案說明", Cisco學習資訊分享

15 views
Skip to first unread message

Cisco學習資訊分享

unread,
Oct 24, 2013, 9:02:42 PM10/24/13
to showippro...@googlegroups.com

"我的 VLAN 怎麼自己不見了? "VTP Chaos" PT 檔案說明", Cisco學習資訊分享

Link to Cisco學習資訊分享

我的 VLAN 怎麼自己不見了? "VTP Chaos" PT 檔案說明

Posted: 24 Oct 2013 07:55 AM PDT

VTP (VLAN Trunk Protocol) 整體說來是一個簡化 VLAN 資訊管理的好功能. 不過在日常使用上, 以下這種場景請務必要注意. 不小心處理時, 有可能在數秒鐘裡面遺失所有交換器上的所有 VLAN 資訊, 造成網路全面斷線!





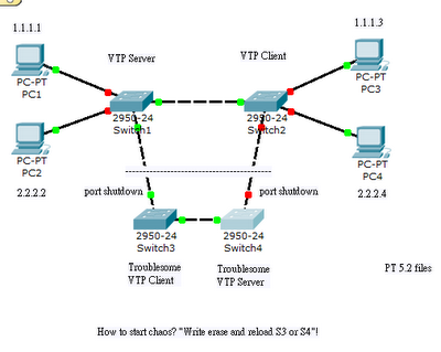
正常情境

架構圖裡面,只有 Switch1 和 Switch2 是工作網路,Switch3 或者 Switch4 都是 "搗蛋鬼"。

當我們打開這個 Packet Tracer 檔案,等網路穩定以後,用PING 測試,PC1<->PC3 或者是 PC2 <-> PC4 等組合,都應該可以成功。成功以後,可以打開一個視窗,做持續的 PING -t。稍後,我們就可以從這個視窗觀察到 災難 的情境。

災難情境

任意地將 Switch3 或是 Switch4 "write erase" 再 "reload",災難馬上開始。

發生災難的原因,是因為 Switch3 和 Switch4 上面的 VTP 改版號碼 (Revision Number),比 Switch1 或這是 Switch2都要來得大。因此,透過 VTP 協定,Switch3 和 Switch4 上面的VLAN 資訊,會取代掉 工作網路 的VLAN資訊。因此,工作中的埠,因為 VLAN 瞬間不存在,而變成 err-disable 的狀態。

請注意:這個例子中,即使 Switch3 的 VTP 模式是 Client, 仍然會將其他交換器的VLAN資訊洗掉。這是因為 VTP Client 雖然管理者無法在上面編輯 VLAN 資訊,仍然可以透過 VTP 協定散佈 VLAN 資訊,造成一樣的災難。

如何修復

只能手動地將所有的 VLAN 在 VTP Server 交換器上面建立回去。

所以平常就準備文件記錄清楚使用中的 VLAN 有哪幾個,這種緊急的時候才有救。

如何避免

將新加入的 Switch,再加入前就先將 VTP 改版號碼 歸零。歸零的方式,最簡單的方式,是將 VTP Mode 切換為 Transparent Mode 再切回來原來的模式。


問題參考資料: "How a Recently Inserted Switch Can Cause Network Problems"
You are subscribed to email updates from Cisco學習資訊分享
To stop receiving these emails, you may unsubscribe now.
Email delivery powered by Google
Google Inc., 20 West Kinzie, Chicago IL USA 60610
Reply all
Reply to author
Forward
0 new messages