Hi Dave.
You are the best ;o))) thanks for the help.
It's different to be a PLC developer and coding in java ;)
I got almost everything working now.
I just need to get the part with Azure IoT to work.
The problem is that i get a error from the Azure IoT hub function SyntaxError: Unexpected number. Probably be cures some formatting, but I'm lost here.
here is some debug data.
Here is the payload i send to the Azure IoT function. I really appreciate if someone can help out here.

{ "deviceId": "device145", "key": "vooFk4ENJh6F9s0TY2/27T0T+W3Nz8JB+5ZKlt71smU=", "protocol": "amqp", "data": "{"0":0,"1":0,"2":0.0000024652865704410942,"3":0,"4":0.00016664988652337343,"5":6000,"6":0.12693434953689575,"7":6000,"8":0,"9":0,"10":0.04199865087866783,"11":6000,"12":0,"13":0,"14":0.00019180713570676744,"15":6000,"16":0.1253332495689392,"17":6000,"18":0,"19":0,"20":0.041686054319143295,"21":6000,"22":0,"23":0,"24":0,"25":0,"26":0,"27":0,"28":0,"29":0,"30":0,"31":0,"32":0,"33":0,"34":0,"35":0,"36":0,"37":0,"38":0,"39":0}"}
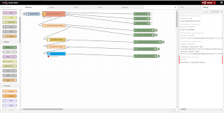
And the code to do this is the code for the flow.
[{"id":"2a5c9c2a.54c284","type":"tab","label":"Modbus"},{"id":"690190fd.4805c","type":"modbus-getter","z":"2a5c9c2a.54c284","name":"Read VSE Device 01","dataType":"HoldingRegister","adr":"0","quantity":"80","server":"2f99874b.476318","x":280,"y":40,"wires":[["fdb011af.ae881","c7c0994c.f66548"],["e287bfd5.14206"],["479453bb.a8256c"]]},{"id":"ed051b69.a82bb8","type":"inject","z":"2a5c9c2a.54c284","name":"","topic":"","payload":"","payloadType":"date","repeat":"","crontab":"","once":false,"x":100,"y":40,"wires":[["690190fd.4805c"]]},{"id":"fdb011af.ae881","type":"debug","z":"2a5c9c2a.54c284","name":"","active":false,"console":"false","complete":"false","x":1030,"y":40,"wires":[]},{"id":"e287bfd5.14206","type":"debug","z":"2a5c9c2a.54c284","name":"","active":false,"console":"false","complete":"false","x":1030,"y":80,"wires":[]},{"id":"479453bb.a8256c","type":"debug","z":"2a5c9c2a.54c284","name":"","active":false,"console":"false","complete":"false","x":1030,"y":120,"wires":[]},{"id":"c7c0994c.f66548","type":"function","z":"2a5c9c2a.54c284","name":"Convert to float values","func":"// Thx to Dave C-J \nvar msg1;\nvar msg2;\nvar ui16 = new Uint16Array(msg.payload);\nvar fl32 = new Float32Array(ui16.buffer, ui16.byteOffset, ui16.byteLength / Float32Array.BYTES_PER_ELEMENT);\n msg1 = {payload: fl32[4]};\n msg2 = {payload: fl32};\nreturn [msg1,msg2];\n","outputs":"2","noerr":0,"x":280,"y":140,"wires":[["3a38c0af.56fbd"],["4d8b3e4b.ad6a6","a3d868a7.030a58"]]},{"id":"3a38c0af.56fbd","type":"debug","z":"2a5c9c2a.54c284","name":"Single value output","active":true,"console":"false","complete":"payload","x":1050,"y":180,"wires":[]},{"id":"4d8b3e4b.ad6a6","type":"debug","z":"2a5c9c2a.54c284","name":"Array output float","active":true,"console":"false","complete":"payload","x":1050,"y":220,"wires":[]},{"id":"15e3a202.2969de","type":"debug","z":"2a5c9c2a.54c284","name":"Convert float array to json","active":true,"console":"false","complete":"payload","x":1080,"y":280,"wires":[]},{"id":"a3d868a7.030a58","type":"json","z":"2a5c9c2a.54c284","name":"Convert to json","x":300,"y":260,"wires":[["15e3a202.2969de","8ca42ec0.97e73"]]},{"id":"8ca42ec0.97e73","type":"function","z":"2a5c9c2a.54c284","name":"Azure IOT Hub","func":"msg1 = '{ \"deviceId\": \"device145\", '\nmsg1 = msg1 + '\"key\": \"vooFk4ENJh6F9s0TY2/27T0T+W3Nz8JB+5ZKlt71smU=\", ' \nmsg1 = msg1 + '\"protocol\": \"amqp\", '\nmsg1 = msg1 + '\"data\": \"' + msg.payload + '\"}'\n\nnewMsg = { payload: msg1 };\nreturn newMsg;","outputs":1,"noerr":0,"x":300,"y":320,"wires":[["7892a31c.53674c","3b999763.bbd3f8"]]},{"id":"7892a31c.53674c","type":"debug","z":"2a5c9c2a.54c284","name":"Id and data to azure","active":true,"console":"false","complete":"payload","x":1060,"y":340,"wires":[]},{"id":"3b999763.bbd3f8","type":"azureiothub","z":"2a5c9c2a.54c284","name":"Azure IoT Hub","protocol":"amqp","x":300,"y":380,"wires":[["e0b88eba.04326"]]},{"id":"e0b88eba.04326","type":"debug","z":"2a5c9c2a.54c284","name":"Azure Iot Hub debug","active":true,"console":"false","complete":"payload","x":1060,"y":400,"wires":[]},{"id":"2f99874b.476318","type":"modbus-client","z":"","name":"VSE_001","clienttype":"tcp","tcpHost":"127.0.0.1","tcpPort":"1502","serialPort":"/dev/ttyS0","serialBaudrate":"9600","serialDatabits":"8","serialStopbits":"1","serialParity":"none","unit_id":"1","clientTimeout":"5000","reconnectTimeout":"5000"}]