What happened to Process Per Tab?

220 views
Skip to first unread message

Chandler Henson

unread,
May 21, 2020, 3:02:19 AM5/21/20
to Chromium-discuss
I have noticed Recently that the Process Per Tab option for Chrome (and Chromium) has disappeared, I have also noticed recently that Chrome has steadily gotten much slower

When opening many tabs from the same site, it will group them ALL into ONE PROCESS, the problem, is the more tabs you open, the slower it gets, eventually its just down right unbearable to use that site and eventually it will crash due to "running out of memory", so instead of loosing some of what you had open you loose ALL of it, it also makes switching to tabs take way too long, and sometimes they have to be reloaded to properly switch tabs

why can't i just tell Chrome to use a single process per tab? why can't i limit how many tabs are grouped into a single process? i would rather have high RAM usage than a slow sluggish web browser.

C

unread,
Oct 22, 2020, 10:09:00 PM10/22/20
to David Burton, Chromium-discuss
Use chrome task manager, you probably will have to kill all tabs from that site

On Thu, Oct 22, 2020, 11:14 AM David Burton <ncdav...@gmail.com> wrote:
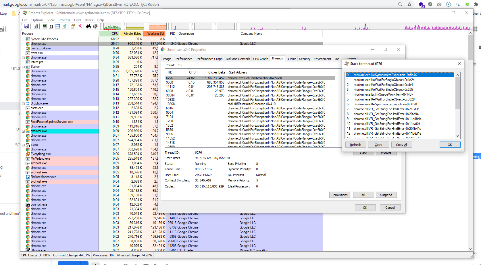
Is there a way to tell which tab(s) are associated with each process?

I'd like to know so that I can tell which site is the culprit when Chrome hangs in a hard-loop, as it did for me today. You can see in this Process Explorer screenshot that one Chrome thread is pegging the CPU at 25% (i.e., one of the four cores is in a hard loop). But I don't know how to tell which tab / site that is:

https://sealevel.info/chrome_hangs_again_2020-10-22.png  (click to enlarge)
chrome_hangs_again_2020-10-22[1].png

Dave

David Burton

unread,
Oct 23, 2020, 6:39:37 PM10/23/20
to Chromium-discuss, techk...@gmail.com
Reply all
Reply to author
Forward
0 new messages